学术带头人简介:

焦培福,教授,硕士生导师,山东大学药物化学博士,美国St Jude儿童研究医院、韦恩州立大学访问学者。主要从事功能有机分子的合成与性能研究。在JACS,Bioorganic Chemistry,Journal of Materials Chemistry B等期刊上以第一作者或通讯作者发表学术论文30余篇;主持山东省自然科学基金项目2项,山东省教育厅教改项目1项,山东省教育厅高校科研计划项目1项,横向科研项目1项;授权国家发明专利4项。
1.研究方向
智能化工与制药团队专注于化学工程与医美领域研究,主要包含智能化工、绿色化工、医药化工三个方向。团队成员立足自身化学工程与化学合成的特色,开发智能化工、绿色化工的新技术,并用于解决化学工程与医美领域的诸多问题。
2.团队组成
团队现有成员11人,教授3人,副教授3人,讲师5人。团队以中青年教师为主,教学经验丰富,科研方向清晰。

3.研究成果
团队成员主持纵向课题7项;横向课题11项;科研论文10余篇;授权国家发明专利4项。
(1)代表性课题:

(2)代表性论文及专利:
1) Shideng Yuan, Fengmin Li, Lingyu Su, Xuxue Zhang*, Shiling Yuan. Colloids and Surfaces A: Physicochemical and Engineering Aspects, 2026, 737, 139731.
2) Xuxue Zhang*, Jiekun Zhu, Junfeng Teng, Chao Zhou, Hao Xu, Xiaolu Yin, Chenxi Li, Xiaoyi Jiang, Song Cao*, Cerium(IV)-mediated nitrooxylation -phosphorylation of α-(trifluoromethyl)styrenes with H-phosphonates and H-phosphine oxides. Tetrahedron, 2026, 192, 135093.
3) Xuxue Zhang*, Jiekun Zhu, Cao Zhou, Qian Cao, Yang Gao, Xiaoshan Li, Yan Hou, Wenying Zhao, Shuguang Xiang, Lili Wang*, Designing of dividing wall columns and triple-effect evaporators for energy-saving separation of glycol (EG + DEG + TEG) and water: An integrated approach considering energy, exergy, economic, and environmental analyses. Separation and Purification Technology, 2025, 373, 133578.
4) Qiaohong Geng, Juanjuan Xu, Chunsheng Du, Deheng Zhang, Yanrui Jin, Jiatong Song, Wenjing Qu, Changnan Zhang, Gaoxing Su, Peifu Jiao*: Small molecules targeting immune checkpoint proteins for cancer immunotherapy: a patent and literature review (2020-2024), Expert Opinion On Therapeutic Patents, 2025, 35(4), 409–440.
5) Xu Pan, Lei Yan, Zhen Xu, Yunlong Wang, Lili Wang, Xiaoyan Sun*, Junfeng Teng*, Efficient capture of DMC and CO2 in battery electrolyte VOCs with organic solvent plus ionic liquid. Separation and Purification Technology, 2025, 364: 132397.
6) Yi Wang, Jiawen Yang, Yan Hou, Yanlei Song, Li Xia, Xiaoyan Sun,Lili Wang*, Junfeng Teng*, Shuguang Xiang*, Multi-objective optimization and performance analysis of CCHP system for working fluid selecting mechanism modeling. Energy, 2025, 332: 137078.
7) Qiaohong Geng*, Peifu Jiao*: Anti-PD-L1-based bispecific antibodies targeting co-inhibitory and co-stimulatory molecules for cancer immunotherapy, Molecules, 2024, 29(2), 454.
8) Xuxue Zhang*, Yuzhen Sun, Xinsheng Yan, Chen Jin, Yupian Deng,Song Cao*. Stereoselective synthesis of E-monofluorovinyl pyridin-4-yl ethers by the reaction ofgem-difluoroalkenes with pyridin-4-yl boronic acid and oxygen. Tetrahedron Letters, 2023, 118: 154390.
9) Jingjing He, Zhudi Sun, Yupian Deng, Ying Liu, Pai Zheng, Xuxue Zhang*, Song Cao*. Air-Induced Hydroxyphosphorylation of α-Trifluoromethyl Styrenes with H-Phosphonates and H-Phosphine Oxides . European Journal of Organic Chemistry, 2023, 26, e202300719.
10) Lili Wang,Xuxue Zhang*, Chengyun Li, Xiaorong Cao, Wenying Zhao, Shu guang Xiang.Superefficient separation of HFC-245fa/HF using extractive distillation:From computational thermodynamics to process assessment. Separation and Purification Technology, 2023, 307: 122663.
11) 耿巧红,焦培福;一种作为免疫调节剂的小分子化合物及其组合物和应用,2024-04-02,中国发明专利,专利号/公开号:CN116768779A;ZL202310643519.0
12) 耿巧红,焦培福,董岩岩,孙亮;一种作为免疫调节剂的吲哚类化合物及其制备方法和用途,2024-02-20,中国发明专利,专利号/公开号:CN116874405A;ZL202310764705.X
13) 耿巧红,焦培福,胡北,郑良文,董岩岩;一种高效合成S-217622的化学新方法,2023-12-19,中国发明专利,专利号/公开号:CN115260166A;ZL202210825874.5
14) 耿巧红,焦培福;一种作为免疫调节剂的小分子非核苷类化合物,2023-08-15,中国发明专利,专利号/公开号:CN112920132A;ZL202110040166.6
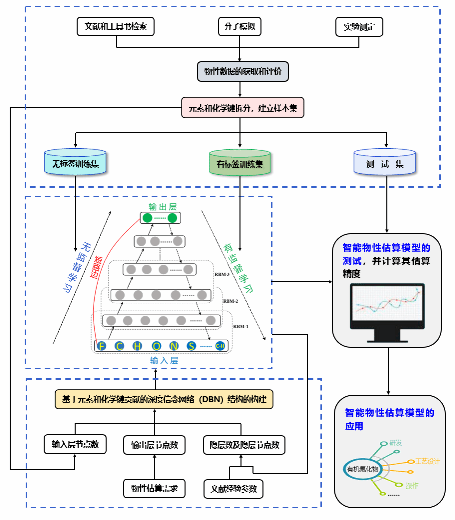
(3)已发表的与研究方向密切联系并具有代表性的实验结果图片、示意图、模式图及图片说明
①国家自然科学基金青年项目:基于元素和化学键贡献的有机氟化物物性智能估算方法与应用
以有机氟化物为研究对象,以元素和化学键作为输入特征,通过机器学习、人工神经网络等智能工具,开发可准确估算有机氟化物物性的模型


②国家自然科学基金青年项目:基于元素和化学键的CPA EoS模型参数估算方法研究
主要研究思路:将化合物按照元素和化学键拆分,回归每个基团对CPA模型参数的贡献值,并用于蒸汽压、液体体积、蒸发焓、熵等热力学性质的估算。
